25 Javascript Node Graph Editor
node-graph-editor. This project started as a fork of ReteJS (https://github /retejs/rete) Sockets are the attachment points for Connections, and handle Connection compatability. Connections manage relationships between Inputs/Outputs. IO contains Connections, as well as a reference to the Node and Socket. Inputs/Outputs extend IO. Inputs. Outputs. Nodes
21/5/2013 · I'm developing a graph-editor that uses drag and drop to build hierarchical graphs (containing nodes and links), each node in the graph should be linked to a table in our database (SQL Server), I did a lot of research about libraries based on javascript or/and JSON specifications to draw nodes and links, there are a lot of great examples to follow.
 
  					Javascript node graph editor. javascript/examples/editors contains the following examples: Graph Editor - Fully functional diagram editor and drawing application. mxDraw - Web 2.0-style diagram editor and drawing application. mxProcess - Process editor with a fancy stylesheet and user interface. mxWorkflow - BPMN workflow editor with various example diagrams. GoJS is a JavaScript library for building interactive diagrams and graphs on the web. Build apps with flowcharts, org charts, BPMN, UML, modeling, and other visual graph types. Interactivity, data-binding, layouts and many node and link concepts are built-in to GoJS. This mode allows you to edit nodes' labels and edges' costs. Ways you can interact with the graph: Click on a node label to change it. Now you can start typing in order to edit the label. Click anywhere or press Enter to finish editing. Click on an edge to change it's cost. Now you can start typing in order to edit …
yWorks, the editor of the yEd graph editor, describes it as follows: yEd is a powerful desktop application that can be used to quickly and effectively generate high-quality diagrams. Our automatic layout algorithms arrange even large data sets with just the press of a button. yEd is freely available and runs on all major platforms: Windows, Unix/Linux, and macOS.
 		 		 Nodes A New Way To Create With Code Https Nodes Io
 	 	Nodes A New Way To Create With Code Https Nodes Io 	
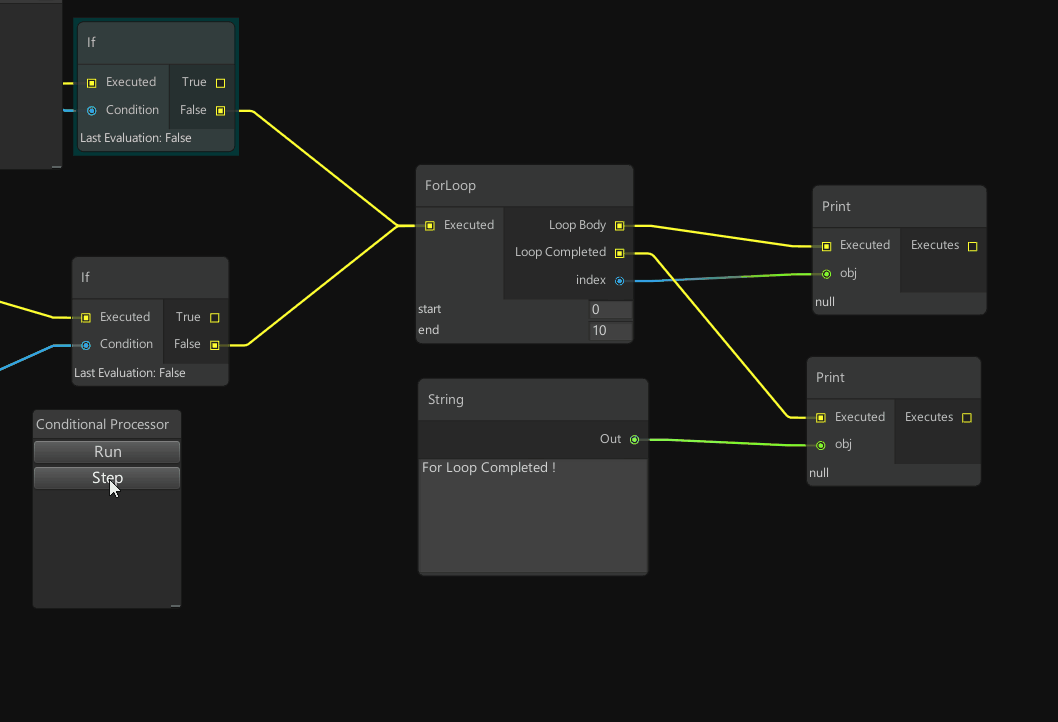
 		 		 Github Alelievr Nodegraphprocessor Node Graph Editor
 	 	Github Alelievr Nodegraphprocessor Node Graph Editor 	
 		 		 	 	Node Red Dashboard Node Node Red 	
 		 		 	 	Released Sage Anim Graph Editor Control Your Animations 	
 		 		 10 Javascript Libraries To Draw Your Own Diagrams 2020 Edition
 	 	10 Javascript Libraries To Draw Your Own Diagrams 2020 Edition 	
 		 		 Gojs Sample Diagrams For Javascript And Html By Northwoods
 	 	Gojs Sample Diagrams For Javascript And Html By Northwoods 	
 		 		 	 	Imgflo 0 1 An Image Processing Server And Flowhub Runtime 	
 		 		 Datablocks A Node Based Editor For Working With Data
 	 	Datablocks A Node Based Editor For Working With Data 	
 		 		 How To Create And Run Node Js Project In Vs Code Editor
 	 	How To Create And Run Node Js Project In Vs Code Editor 	
 		 		 	 	Node Based Github Topics Github 	
 		 		 Why Use Node Js A Comprehensive Tutorial With Examples Toptal
 	 	Why Use Node Js A Comprehensive Tutorial With Examples Toptal 	
 		 		 Introducing Neo4j Bloom Graph Data Visualization For Everyone
 	 	Introducing Neo4j Bloom Graph Data Visualization For Everyone 	
 		 		 Gojs Sample Diagrams For Javascript And Html By Northwoods
 	 	Gojs Sample Diagrams For Javascript And Html By Northwoods 	
 		 		 Yfiles Neo4j Explorer Advanced Node Styling
 	 	Yfiles Neo4j Explorer Advanced Node Styling 	
 		 		 How To Create And Run Node Js Project In Vs Code Editor
 	 	How To Create And Run Node Js Project In Vs Code Editor 	
 		 		 Is There A Way To Build An Interactive Node Graph In
 	 	Is There A Way To Build An Interactive Node Graph In 	
 		 		 React Flow An Open Source Library For Building Node Based
 	 	React Flow An Open Source Library For Building Node Based 	
 		 		 An Update From The Noflo World Henri Bergius In Berlin Germany
 	 	An Update From The Noflo World Henri Bergius In Berlin Germany 	
 		 		 Node Material Babylon Js Documentation
 	 	Node Material Babylon Js Documentation 	
 		 		 Build A Machine Learning Node For Node Red Using Tensorflow
 	 	Build A Machine Learning Node For Node Red Using Tensorflow 	
 		 		 Gsn Composer An Interactive Editor For Web Based Visual
 	 	Gsn Composer An Interactive Editor For Web Based Visual 	
 		 		 Web Based Node Editor Osarch Community
 	 	Web Based Node Editor Osarch Community 	
 
 	 
 	 
 	
0 Response to "25 Javascript Node Graph Editor"
Post a Comment